Modify ↓
#13745 closed enhancement (fixed)
[Patch] Changeset manager: allow to download objects from a changeset
| Reported by: | simon04 | Owned by: | simon04 |
|---|---|---|---|
| Priority: | normal | Milestone: | 16.10 |
| Component: | Core | Version: | |
| Keywords: | Cc: |
Description (last modified by )
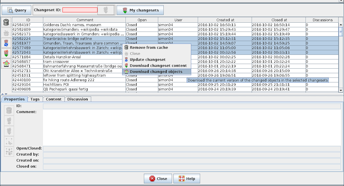
Due to #4996, one can download the objects from one changeset. When analyzing the activity of a user for instance, it is helpful to download the modified objects from many changesets. This patch adds a popup-menu action to perform this download.
Attachments (2)
Change History (6)
by , 10 years ago
| Attachment: | 13745.patch added |
|---|
by , 10 years ago
| Attachment: | changeset-objects.png added |
|---|
comment:1 by , 10 years ago
| Description: | modified (diff) |
|---|
comment:4 by , 10 years ago
| Milestone: | 16.11 → 16.10 |
|---|
Note:
See TracTickets
for help on using tickets.




Screenshot